A pages 'Content' tab allows you to manipulate the details of the page under three categories
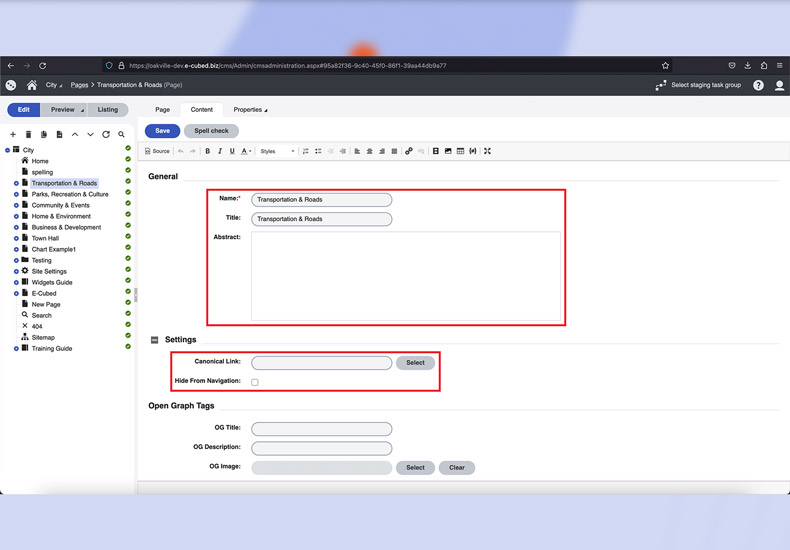
- 'General'
- 'Name'
- 'Title'
- 'Abstract'
- 'Settings'
- 'Canonical Link'
- 'Hide from Navigation'
- 'Hide from Side Navigation'
- 'Promoted Search'
- 'Promoted Search Phrases'
General
While only the 'Name' field is required, the 'Title' and 'Abstract' fields can be utilized throughout the site. 'Name' should not include any special characters as it is used as the basis for the URL.
'Title' will determine how the page name is displayed both on the page and in the navigation.'Title' can contain special characters. This field is also used to populate the title of cards in the'Page Card' widget.
'Abstract' can be used to add a brief description of the page above the content. This field is also used to populate the 'Page Card' widget when used.
Settings
Canonical Links
'Canonical Links' are used when you have linked to an existing page under one section to include it in another section, or included duplicate content from the primary page in a secondary location. Adding a 'canonical' link to the second page will tell search engines that the original page is the preferred location to view the content.
Hide from Navigation
By selecting the 'Hide from Navigation' option you will hide the page from the side navigation.
By selecting 'Hide Side Navigation' you're removing the side navigation from a particular page layout.
Promoted Search
This section can be used to highlight a keyword(s) associated with a specific page, highlighting in the search results within the website.
-
- Sections and Widgets
- Sections
-
- Widgets
- Bylaw Listing Widget
- Card CTA Widget
- Councillors Widget
- Events Calendar Widget
- Featured Events Widget
- Featured Items Widget
- Gallery Widget
- HTML Widget
- Image/Video Widget
- Link Listing Widget
- News Widget
- Page Banner Widget
- Page Cards Widget
- Parks List Widget
- Parks Widget
- Text Widget
- What's Happening Widget
- You Might Be Interested In Widget
- Navigating Kentico